Інтернет -курс - HTML5, CSS3, JavaScript, Bootstrap


Код: 7367574005
1291 грн
Ціна вказана з доставкою в Україну
Товар є в наявності
ЯК ЕКОНОМИТИ НА ДОСТАВКЕ?
Замовляйте велику кількість товарів у цього продавця
Інформація
  • Час доставки: 7-10 днів
  • Стан товару: новий
  • Доступна кількість: 979

Покупая «Онлайн -курс - HTML5, CSS3, JavaScript, Bootstrap» данный товар из каталога «Наука и образование» вы можете быть уверены, что после оформления заказа, доставки в Украину, вы получите именно то, что заказывали, в оговоренные сроки и европейского качества.

Курс - Java - Android - Створення додатків

Мова : polic

Тривалість курсу: 11 годин

Використовувані програми: html5, css3, javascript, bootsrap

Файли, що поділяються після придбання курсу : уроки у вигляді відео - підручники, вихідний код

У якій формі є курс? 

Курс доступний лише в електронній формі у вигляді відеофайлів. Курс можна обробити в Інтернеті на веб -сайті www.cgwisdom.pl або завантажити на комп’ютер. Ви можете знайти більше інформації про реалізацію наведеного нижче замовлення.

Опис курсу

Курс "Створення веб -сайтів та додатків" - це повний курс, що представляє секрети будівельних сторінок та додатків, запущених у браузері. Він представить найважливіші та найсучасніші технології для створення сучасних веб -сайтів, таких як HTML5, CSS3, Bootstrap4 та JavaScript, і вказуватиме на можливі взаємодії між цими технологіями.

саме в вищезгаданому курсі вперше представляв основу створення вмісту в Інтернеті - HTML у п'ятій версії. Потім, гладким і приємним способом, він приведе нас до охолодження та прикраси сторінок за допомогою CSS3, щоб він виглядав як сучасні веб -сайти. За допомогою цих двох технологій та допоміжної рамки завантаження в четвертому версії автор представить способи, які можна побудувати майже на кожному професійному веб -сайті чи портфоліо з його зовнішності.

Для того, щоб курс фактично представив, як створити кожен веб -сайт, не на основі баз даних, він також повинен продемонструвати, як реалізувати такі елементи, як взаємодія, анімація, реагування на події або проведення більш складних розрахунків, і в усьому цьому в курсі буде представлено повною функціональною мовою програмування JavaScript. JavaScript - це найчастіше обрана мова програмування для створення веб -сайтів. У ньому, крім курсу, будуть створені дві прості ігри.

4

Автор, відомий з створених курсів Python, знову представив безліч методик та технологій, що використовуються для виконання основного завдання - у цьому випадку - створення веб -сайтів. Ця підготовка дуже проста і доступна для людини, яка не має контакту з веб -технологіями.

для кого цей курс?

Цей курс вводить найважливіші веб -технології і адресовано всім, хто ще не мав контакту з створенням веб -сайтів, а також для тих, хто не мав контакту з ними досить довгий час, оскільки лише останні та найпопулярніші технології були на курсі. Тому в навчанні для будь -якої з технологій, які вже не застосовуються або в основному забуті. Крім того, курс буде корисним для всіх, хто має намір, наприклад Щоб знайти роботу, вивчіть рамки JavaScript (наприклад, Angular або react.js), його бібліотеки (як jQuers) або мають намір вивчити рамки Python для створення веб-сайтів (колба чи Джанго), оскільки курс дає тверді основи фронту і закінчується в місці, де ви можете піти на такі проблеми без таких проблем без таких проблем, що ви не знаєте, що щось фундаментальне.

У курсі теми, як:

, були підняті в курсі
  • Вибір редактора вихідних кодів
  • Теги HTML5
  • HTML, що з'єднується з CSS
  • ретельне обговорення селекторів для CSS3
  • Розміщення елементів на сторінці
  • Тіні
  • Третій вимір у CSS3
  • рамка завантаження4
  • Змінні та типи в JavaScript
  • Інструкції з управління JavaScript
  • Функції, об'єкти та методи
  • House - модель об'єкта
  • Події
  • анімації
  • Модифікація сторінки під час її роботи

Рекламний фільм

Ми радимо вам переглянути рекламний фільм, доступний на YouTube після введення:

"Створення веб -сайтів та Інтернет -додатків - HTML5, CSS3, JavaScript, Bootstrap4 | Оголошення курсу"

Список фільмів у курсі

  • 01 - Вступ до HTML5
  • 02 - HTML5 - абзаци
  • 03 - HTML5 - Сильні та ЕМ теги
  • 04 - HTML5 - Коментарі та теги A та зображення
  • 05 - HTML5 - Таблиці
  • 06 - HTML5 - Таблиця підключення
  • 07 - HTML5 - Листи
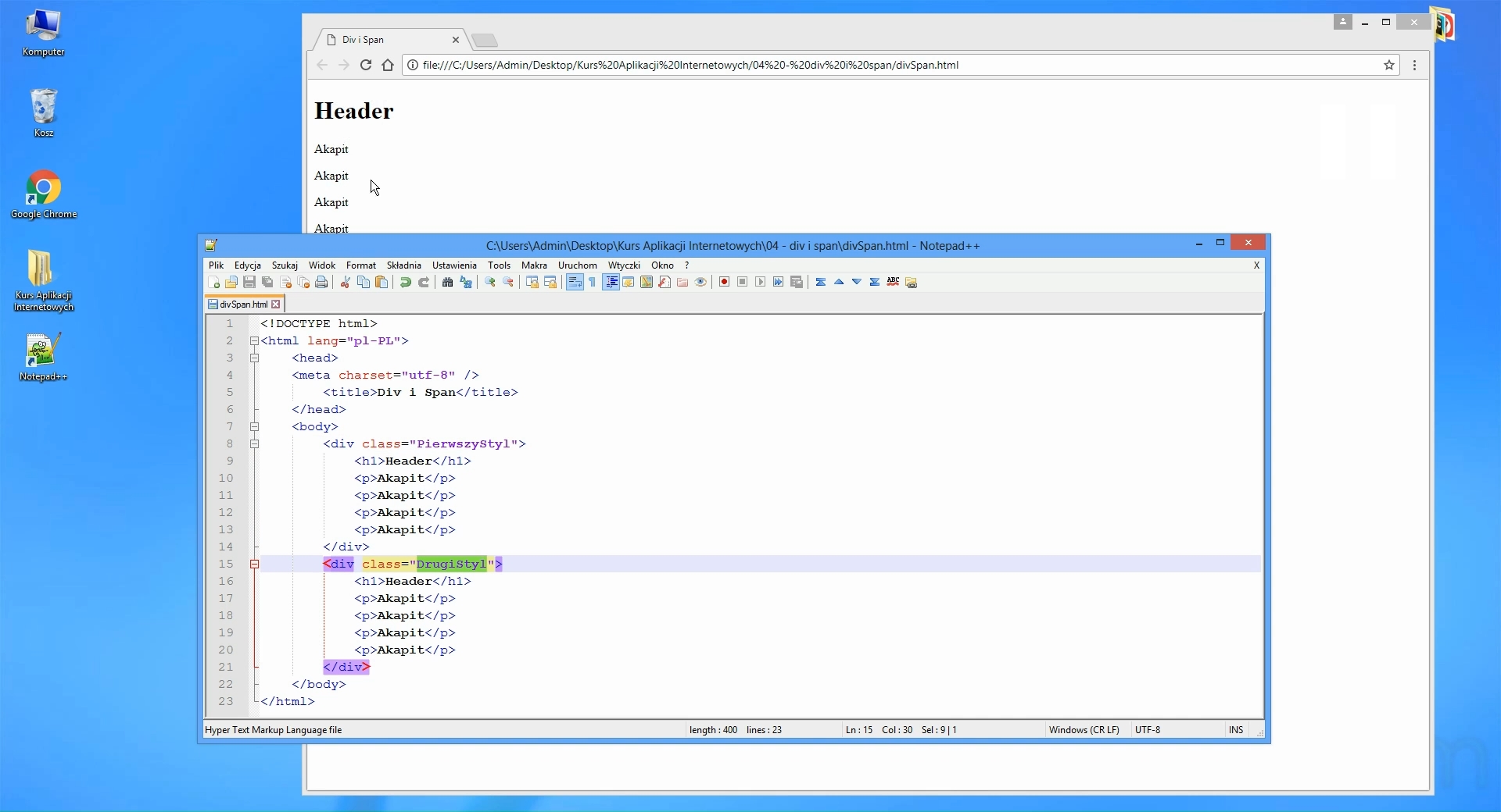
  • 08 - html5 - div and span
  • 09 - HTML5 - Форми
  • 10 - HTML5 - Інші елементи управління
  • 11 - CSS3 - Вступ
  • 12 - CSS3 - кольори та рамки
  • 13 - CSS3 - селектори
  • 14 - CSS3 - Браузер як редактор сторінки
  • 15 - CSS3 - поля
  • 16 - CSS3 - довжина та ширина
  • 17 - CSS3 - Float і Clear
  • 18 - CSS3 - Елементи HTML
  • 19 - CSS3 - Третій вимір у стилях CSS
  • 20 - CSS3 - Тіні
  • 21 - CSS3 - Використання зовнішніх шрифтів
  • 22 - CSS3 - Подальше вивчення стилів CSS
  • 23 - CSS3 - Домашнє завдання
  • 24 - Bootstrap4 - вступ до рамки
  • 25 - Bootstrap4 - управління
  • 26 - bootstrap4 - форми
  • 27 - Bootstrap4 - навігаційна смуга
  • 28 - Bootstrap4 - сітка
  • 29 - JavaScript - Вступ
  • 30 - JavaScript - основні типи даних
  • 31 - JavaScript - змінні
  • 32 - JavaScript - постійно
  • 33 - JavaScript - написи
  • 34 - JavaScript - умовні інструкції
  • 35 - javaScript - в той час як петля
  • 36 - JavaScript - петля для
  • 37 - JavaScript - Дошки
  • 38 - JavaScript - Дві -вимірні дошки
  • 39 - JavaScript - Функції
  • 40 - javaScript - повернене значення
  • 41 - JavaScript - Об'єкти
  • 42 - JavaScript - Forin Loop
  • 43 - JavaScript - методи
  • 44 - JavaScript - Методи - Частина 2
  • 45 - Модель об'єкта документа - вступ
  • 46 - Модель об'єкта документа - Модифікація сторінки за допомогою JavaScript
  • 47 - модель об'єкта документа - витягування селекторів
  • 48 - модель об'єкта документа - завантаження атрибутів
  • 49 - модель об'єкта документа - події
  • 50 - Модель об'єкта документа - анімації
  • 51 - Додавання - Створення ігрового кола та хреста
  • 52 - Додавання - Створення другої гри
  • 53 - Доповнення - Подальші можливості розвитку

Обробка замовлення

  • Після придбання та оплати даного курсу через Allegro - Payu дані облікового запису отримують автоматично електронною поштою через кілька хвилин після оплати.
  • у випадку оплати по -іншому, ніж Payu, наприклад Традиційний переказ, час надання курсу може тривати до 24 годин з моменту припису грошей. Ми рекомендуємо здійснювати платежі через Payu, що значно скоротить час очікування.
  • Щоб завантажити заданий курс, перейдіть на www.cgwisdom.pl, а потім увійдіть у свій обліковий запис, використовуючи дані, отримані на адресу електронної пошти. Курс буде доступний на вкладці "Мої курси".
  • Курс можна переглянути безпосередньо на веб -сайті www.cgwisdom.pl або завантажити на комп’ютер.
  • Курс буде доступний без обмежень у часі.
  • Курс доступний лише в електронній формі.
  • Ми видаємо 23%рахунки -фактури ПДВ. Якщо параметр "ПДВ Рахунок" буде обрано під час розміщення замовлення на Allegro, він буде виданий автоматично і буде доступний для завантаження з панелі клієнтів на CGwisdom PL -website з історії замовлення.

Галерея курсу